Add screenshots to README showing droopy noodles in action#8
Draft
glary-bot[bot] wants to merge 2 commits intomainfrom
Draft
Add screenshots to README showing droopy noodles in action#8glary-bot[bot] wants to merge 2 commits intomainfrom
glary-bot[bot] wants to merge 2 commits intomainfrom
Conversation
added 2 commits
March 2, 2026 08:48
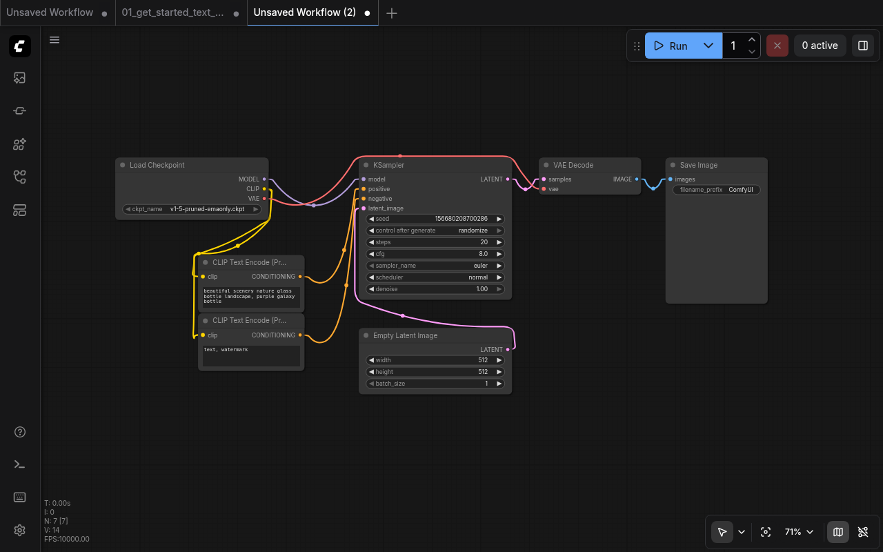
Add three screenshots documenting the extension: - Hero image showing droopy noodles between nodes on the canvas - Settings dropdown showing how to enable Droopy link render mode - DroopyNoodles settings category showing tuning parameters Closes #7
This file contains hidden or bidirectional Unicode text that may be interpreted or compiled differently than what appears below. To review, open the file in an editor that reveals hidden Unicode characters.
Learn more about bidirectional Unicode characters
Sign up for free
to join this conversation on GitHub.
Already have an account?
Sign in to comment
Add this suggestion to a batch that can be applied as a single commit.This suggestion is invalid because no changes were made to the code.Suggestions cannot be applied while the pull request is closed.Suggestions cannot be applied while viewing a subset of changes.Only one suggestion per line can be applied in a batch.Add this suggestion to a batch that can be applied as a single commit.Applying suggestions on deleted lines is not supported.You must change the existing code in this line in order to create a valid suggestion.Outdated suggestions cannot be applied.This suggestion has been applied or marked resolved.Suggestions cannot be applied from pending reviews.Suggestions cannot be applied on multi-line comments.Suggestions cannot be applied while the pull request is queued to merge.Suggestion cannot be applied right now. Please check back later.
Summary
Screenshots Added
Hero image (top of README)
Enabling Droopy mode
Tuning parameters
Closes #7